Spenstar

Level: 13
   

Posts: 18/25
EXP: 8082 For next: 2185
Since: 11-21-10
From: United States
Since last post: 11.3 years Last activity: 10.9 years
|
|
@dirbaio
Just curious, do you compile and test the revisions before you release them? Because in the past few revisions there have been multiple compile/build errors |
NsmB_PrO
Member Picture Resized!
Level: 46
   

Posts: 125/467
EXP: 668418 For next: 43356
Since: 04-29-10
From: Austria Vöcklabruck
Since last post: 10.8 years Last activity: 9.1 years
|
|
Originally posted by Spenstar @dirbaio
Just curious, do you compile and test the revisions before you release them? Because in the past few revisions there have been multiple compile/build errors
r133 compiles fine
use the visual studio 2010 express
____________________
 |
Spenstar

Level: 13
   

Posts: 19/25
EXP: 8082 For next: 2185
Since: 11-21-10
From: United States
Since last post: 11.3 years Last activity: 10.9 years
|
| Posted on 12-11-10 09:00:32 PM (last edited by Spenstar at 12-11-10 06:23 PM) |
Link | Quote
| |
Originally posted by NsmB_PrO
Originally posted by Spenstar @dirbaio
Just curious, do you compile and test the revisions before you release them? Because in the past few revisions there have been multiple compile/build errors
r133 compiles fine
use the visual studio 2010 express
Oh I didn't know that rev133 came out. I'll check it out.
I have Visual Studio 2010 Ultimate.
------------------------------------------------------------------------
Well, it looks like File.cs has an error when trying to open a NSMB.nds ROM.
 |
dirbaio
For future reference, "Responsible disclosure" isn't "acting like a douche about an exploit and demanding compensation".
Level: NaN
 
Posts: 991/-1288
EXP: NaN For next: 0
Since: 07-28-09
From: Spain
Since last post: 10.8 years Last activity: 9.9 years
|
|
Spenstar, every revision I commit compiles perfectly on my computer
But sometimes, other people have also committed changes. SVN tries to merge the changes but it sometimes fails, so the revision no longer compiles...
I'm sorry, I know it's frustrating, I'll try to prevent it from happening again...
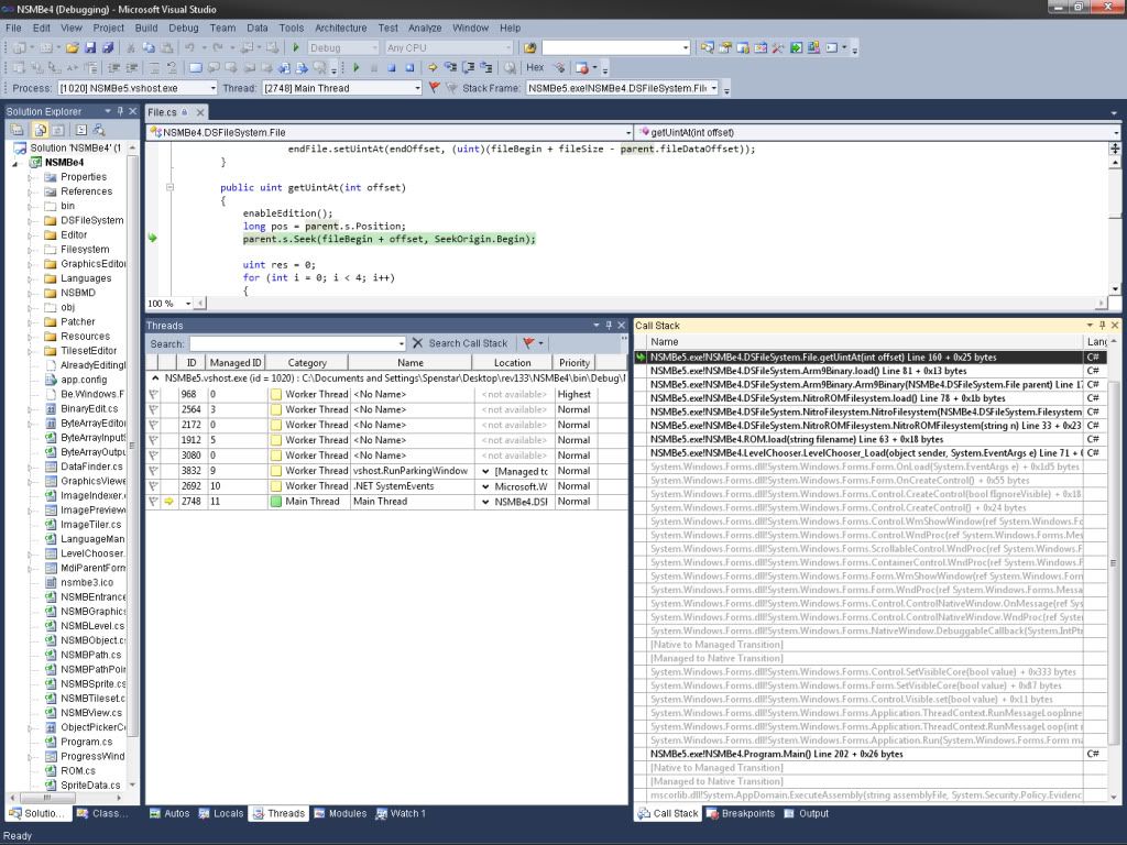
On that screenshot, could you click Break, and then select the Call Stack tab (bottom right window), and post a screenshot, so I can see what's causing the error?
Also, what ROM region are you trying to open? |
Spenstar

Level: 13
   

Posts: 20/25
EXP: 8082 For next: 2185
Since: 11-21-10
From: United States
Since last post: 11.3 years Last activity: 10.9 years
|
| Posted on 12-12-10 05:48:51 PM (last edited by Spenstar at 12-12-10 02:49 PM) |
Link | Quote
| |
Alright, here is a picture of the 'Call Stack' tab:
Also, I am using the (U) version of the game.
Possibly, could you Email me your build that works? Unless you are going to update the revision, then you don't have to.  |
dirbaio
For future reference, "Responsible disclosure" isn't "acting like a douche about an exploit and demanding compensation".
Level: NaN
 
Posts: 993/-1288
EXP: NaN For next: 0
Since: 07-28-09
From: Spain
Since last post: 10.8 years Last activity: 9.9 years
|
|
It's weird... It's the new code I added in r133 that is causing the error.
Does that happen too with an unedited rom?¿ |
Spenstar

Level: 13
   

Posts: 21/25
EXP: 8082 For next: 2185
Since: 11-21-10
From: United States
Since last post: 11.3 years Last activity: 10.9 years
|
| Posted on 12-13-10 04:56:57 PM (last edited by Spenstar at 12-13-10 02:01 PM) |
Link | Quote
| |
You were right
The error occurs when you try to open a edited ROM, it works fine when opening a clean ROM. So I guess you need to recode it so it can also open edited ROMs also.
Edit: There is also the error when you click on the 'Edit Tileset' button that the program crashes. |
dirbaio
For future reference, "Responsible disclosure" isn't "acting like a douche about an exploit and demanding compensation".
Level: NaN
 
Posts: 997/-1288
EXP: NaN For next: 0
Since: 07-28-09
From: Spain
Since last post: 10.8 years Last activity: 9.9 years
|
|
Try this:
Open a clean rom, extract arm9.bin
Make a backup of the rom that fails to load and open it with the old editor
Replace the backup's arm9.bin with the original one.
Try again to open the backup with r133....
|
illserveu
10 
Level: 9
   
Posts: 10/12
EXP: 2686 For next: 476
Since: 11-25-10
Since last post: 11.3 years Last activity: 11.2 years
|
|
Hello dirbaio,
Can I join your developer team? My main language is VB.NET, but I can also code C# (just the same framework). And I'm using VS2010 too!
Please reply to me, or contact me at vo_minhdat2007@yahoo.com.vn |
Spenstar

Level: 13
   

Posts: 22/25
EXP: 8082 For next: 2185
Since: 11-21-10
From: United States
Since last post: 11.3 years Last activity: 10.9 years
|
|
Originally posted by dirbaio Try this:
Open a clean rom, extract arm9.bin
Make a backup of the rom that fails to load and open it with the old editor
Replace the backup's arm9.bin with the original one.
Try again to open the backup with r133....
Yep, using that method worked.
Could you also fix the 'Edit Tileset' bug? |
dirbaio
For future reference, "Responsible disclosure" isn't "acting like a douche about an exploit and demanding compensation".
Level: NaN
 
Posts: 998/-1288
EXP: NaN For next: 0
Since: 07-28-09
From: Spain
Since last post: 10.8 years Last activity: 9.9 years
|
|
Yeah, I will, of course
Tomorrow i'll probably have some time. |
Spenstar

Level: 13
   

Posts: 23/25
EXP: 8082 For next: 2185
Since: 11-21-10
From: United States
Since last post: 11.3 years Last activity: 10.9 years
|
|
Originally posted by dirbaio Yeah, I will, of course
Tomorrow i'll probably have some time.
Alright, thanks!
And I'm betting your going to change it so you don't have to manually replace the arm9.bin every time  |
S
User
Level: 10
   
Posts: 9/15
EXP: 3905 For next: 509
Since: 12-17-09
Since last post: 10.8 years Last activity: 10.8 years
|
| Posted on 12-15-10 07:46:34 PM (last edited by S at 12-15-10 04:50 PM) |
Link | Quote
| |
Can the ASM code of the level Edith function of this game be used for nsmb-ds-editer?
<object width="640" height="385"><embed src="http://www.youtube.com/v/H5mrTTDcg_M?fs=1&hl=ja_JP" type="application/x-shockwave-flash" allowscriptaccess="always" allowfullscreen="true" width="640" height="385"></embed></object> |
dirbaio
For future reference, "Responsible disclosure" isn't "acting like a douche about an exploit and demanding compensation".
Level: NaN
 
Posts: 999/-1288
EXP: NaN For next: 0
Since: 07-28-09
From: Spain
Since last post: 10.8 years Last activity: 9.9 years
|
|
Nope, It can't.
Disassembling and adapting that editor to nsmb (in the unlikely case it is possible) will be more work than programming an editor from scratch. |
S
User
Level: 10
   
Posts: 10/15
EXP: 3905 For next: 509
Since: 12-17-09
Since last post: 10.8 years Last activity: 10.8 years
|
| Posted on 12-16-10 06:40:36 PM (last edited by S at 12-16-10 03:54 PM) |
Link | Quote
| |
Originally posted by dirbaio Nope, It can't.
Disassembling and adapting that editor to nsmb (in the unlikely case it is possible) will be more work than programming an editor from scratch.
Really c It is regrettable.
How about the allocation of the camera movement in the Arrow key though there is another one proposal?
P.S.The arrow key is a key that is attached to DS, and not touch screen. |
dirbaio
For future reference, "Responsible disclosure" isn't "acting like a douche about an exploit and demanding compensation".
Level: NaN
 
Posts: 1007/-1288
EXP: NaN For next: 0
Since: 07-28-09
From: Spain
Since last post: 10.8 years Last activity: 9.9 years
|
|
r134 is out!!!
Fixed the tileset editor not working, improved the map16 editing (Now you can press WASD to select map16 tile)
Fixed the arm9 bin not loading. Now it's only loaded when needed.
Still some tweaks to do to the ASM Patcher and to the texture editing and 5.2
will be officially out! |
Spenstar

Level: 13
   

Posts: 24/25
EXP: 8082 For next: 2185
Since: 11-21-10
From: United States
Since last post: 11.3 years Last activity: 10.9 years
|
|
This is awesome Dirbaio! Keep up the awesome work!  |
luckwii
Member
Level: 24
   
Posts: 27/111
EXP: 75661 For next: 2464
Since: 11-16-10
Since last post: 10.9 years Last activity: 10.9 years
|
|
I just tried the rev 135.
It looks great only I am having one big problem where I can't use it.
I built a completely custom tileset. I didn't use any objects under 100, because I found that they can become corrupt. So my hack is missing most of its tiles. There is another big hack that was built the same.
Is it possible to re-enable all the objects again in the tileset editor? Otherwise I am dead in the water...
|
ray
Member
Level: 39
   

Posts: 73/321
EXP: 372351 For next: 32420
Since: 11-10-10
Since last post: 10.7 years Last activity: 7.7 years
|
|
Dirbaio, can you please add the Function, that you can choose, that the Koopa is in a shell? Its nowhere 
____________________
 |
mariofanatic64
Member
Level: 25
   

Posts: 87/111
EXP: 78205 For next: 11415
Since: 02-03-10
From: Australia
Since last post: 7.7 years Last activity: 6.9 years
|
|
Originally posted by dirbaio Still some tweaks to do to the ASM Patcher and to the texture editing and 5.2
will be officially out!
Yay! Finally it's almost out! Then i'll be able to continue with my hacks. |